Mechanical attachments for heat sinks depend on various factors, such as package type, pressure distribution, mechanical shock, vibrations, and geometry, to name a few. This FAQ discusses six mechanical attachments for heat sinks and the reasons why engineers should select them for specific cases. Q: What are the primary considerations for reliable screw mounting? A: […]
Featured
How do different winding architectures impact transformer leakage inductance and parasitic capacitance?
When it comes to high-frequency transformer design, the careful management of parasitic elements is essential to ensure converter efficiency. Parasitic self-capacitance and leakage inductance matter when associated with switching losses, electromagnetic interference, and resonance issues in power electronics. This article examines how specific turn progressions, ranging from U-Type to Serpentine and 3D-molded sector windings, impact […]
FAQ on Hot Swap: from “don’t dare do it” to “it’s now OK to do” part 3
Hot-swapping is now a standard feature for many plug-in boards; implementing it requires understanding power-management circuits and components. There is always more that can be added to ensure proper and reliable performance under arduous and mission-critical conditions. Q: What further can be done to ensure safe performance and no damage to the board being swapped? […]
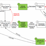
FAQ on Hot Swap: from “don’t dare do it” to “it’s now OK to do” part 2
Designing a hot-swap controller is not trivial, as there are many conditions that must be acknowledged and addressed. The problem is aggravated by the increasing power and current levels of many of today’s boards — both are increasing dramatically — which puts severe current-handling and thermal strain on the current-pass MOSFET, which the high-level view […]
FAQ on Hot Swap: from “don’t dare do it” to “it’s now OK to do” part 1
It wasn’t that long ago that one of the strict rules when assembling a system or debugging it was simple: don’t plug or unplug anything — component, cable, board — with the power on. You were firmly instructed to shut off the power and only turn it back on when you were done with connecting […]
How do inverter switching strategies influence battery health?
Traditionally, power converter design for energy storage systems (BESS) normally focuses on conversion efficiency and total harmonic distortion. In these designs, the battery is often modeled as a simple dc voltage source with fixed capacity and resistance. However, when it comes to high-density BESS and electric vehicle architectures, the interaction between the inverter’s switching strategy […]
How to choose the right thermal interface for compact electronics
Increasing electronic packaging density leads to a greater need for precise thermal management. Hence, for electrical engineers, selecting a thermal interface material (TIM) is a design parameter affecting the reliability of high-wattage CPUs, GPUs, and power converters. Therefore, engineers must balance trade-offs involving bond line thickness (BLT), surface wettability, dielectric requirements, and mechanical stress relief […]
What to consider when selecting conformal coatings for electronics protection
It can be important to balance dielectric strength and thermal performance when deciding on coatings for insulation and heat dissipation. Thermal conductivity, Κ, λ, or κ, measured as W/m·K, is a key factor and measures the rate at which heat flows away from a heat source towards cooler regions. The use of an optimized coating […]
What is a solid-state transformer?
A solid-state transformer (SST) is an AC-AC converter, sometimes called a power electronics transformer (PET), that replaces a conventional magnetic transformer in applications like green energy systems, cloud data centers, EV fast chargers, and smart grid infrastructure. They are smaller and lighter than conventional transformers and can support better power quality, higher energy efficiency, and […]
What is a matrix converter used for?
A matrix converter is a type of direct, variable AC-to-AC converter without an intermediate DC-link stage. The topology can deliver high power densities, bidirectional power flow, and precise control in a compact size, making it suited for renewable energy systems, electric vehicles, industrial motor drives, aerospace, and marine applications. When higher power levels are needed, […]










